Digital Marketing & Facebook Ads Manager
 
Hi Nandu, 

Thank you for the opportunity to speak with you on Friday, I apologise I didn't get this to you over the weekend but I did need to consider the work I need to complete to get these up and running for you. 

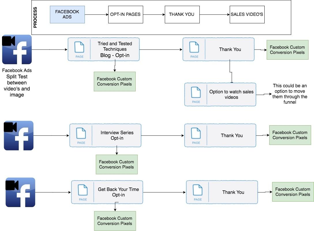
Below I have outlined a few different funnels for your ads and we can split test these between video's and even images to see which campaigns get the best traction. 

I look forward to hearing from you and if you have any questions please reach out to me. 

​​​​​​​Kind Regards
Ashley Rees
M: 0407455190
​Skype: ashleyrees88
E: ash@unleashedmultimedia.com.au
Facebook Pixel on your Website for tracking and retargeting on your opt-in pages and just making sure they are all working.
Creating custom audiences to remarket your membership to
This is just some ideas to start with... 
I added a sales video option which could be added to this test. After someone opts into one of the 3 options then they could potentially get taken to a page with course options or taking them through the sales video process. 
Pricing
Digital Marketing Strategy & Facebook Ad Management
$550 - One Off
approx. 12 hours recommended
(does not include Ad Spend, all ads will be created in the clients account) all content must be supplied by the business owner.
Facebook Advertising Campaigns
  • 1. Blog - Tried and tested techniques - Sign up
  • 2. Restauranteur Interview Series - Sharing success stories
  • 3. Get Back Your Time - Opt-in
     
  • Set all pixels and conversion pixels on landing pages - check they are firing.
  • Custome 
    Audiences for remarketing purposes
  • Split test between videos and possibly images for the best response
  • Monitor and report on tracking of Facebook Ad Campaigns
  • Market research on audience - Audience Insights Tool
RECENT CAMPAIGNS
FACEBOOK AD CAMPAIGN - Thank You Message
Off The Track Training - Why didn't you buy
Targeting those who were in the 30 Day Free program and didn't buy into the Membership.

​Mobile ONLY
Link Clicks: 47
Cost per Click $0.83
Ad Spend: $39.14
Relevance Score: 8
Messages Received: 18
Converted: 3 Members = $3,492
 
FACEBOOK AD CAMPAIGN - Joy's Fitness Hub Sales Page
Off The Track Training - Directly to Joy's Fitness Hub Sales Page

​Mobile & Desktop Newsfeed
Link Clicks: 352
Cost per Click $0.36
Ad Spend: $127.69
Relevance Score: 10
​Page Likes: 19
Post Shares: 13
 
FACEBOOK VIDEO AD CAMPAIGN - Register Early Intake
Off The Track Training - Retarget
Retargeting Facebook Ad

​Mobile & Desktop Newsfeed
Video Views: 1,711
Link Clicks: 77
Cost per 3 Seconds: $0.04
Cost per Click $0.31
Ad Spend: $69.95
Relevance Score: 8

95% of video watched: 196
75% of video watched: 252
​50% of video watched: 374
25% of video watched: 799

Everyone who watched the video from 50% - 100% I could create a custom audience to remarket, if they didn't buy or opt-in.

 
CURRENT FACEBOOK AD CAMPAIGN RUNNING
Off The Track Training - 7 Days Fitting in Fitness - Free Program
Remarketing Facebook Ad to people who have landed on her website but didn't take any action with a FREE program

​Mobile ONLY
Link Clicks: 112
Cost per Click $0.61
Ad Spend: $68.35
Relevance Score: 10
26 optins = $2.62 per lead
 
CURRENT FACEBOOK AD CAMPAIGN RUNNING
Off The Track Training - 21 Day Fitness Program $27.00
​6 Purchases x $27 = $162.00
 
Remarketing Facebook Ad to people who have landed on her website but didn't take any action. 

Desktop ONLY
Link Clicks: 34
Cost per Click $1.21
Ad Spend: $41.08
Relevance Score: 8
PREVIOUS CAMPAIGNS
CASE STUDY'S - FACEBOOK AD CAMPAIGNS
Offline Influence - Registrations to a FREE Workshop
 
Goal - 20 new clients to register for a FREE workshop.
 
Facebook Ad - Video with Call-To-Action
Results - 2,894 Views
Reach - 5,251 people
Cost - $0.04 per video view
Relevance Score - 9/10
Complete Registrations - 18 New Leads
$6.44 cost per new lead
1 new 1:1 client 
2 Possible E-Commerce Websites
 
Total Spent - $116.00
CASE STUDY'S - FACEBOOK AD CAMPAIGNS
KLR MARKETING - $130 Ad Spend = 55 New Leads x $1,500 = $82,500 (if they all attended a marketing school)
 
Goal - New prospects to register their interest in attending a FREE Marketing School valued at $1,500.
 
Each person that came through the funnel had to enter their name, email and phone number, which all went into Ontraport (CRM system). The phone number was an important part to be moved into the next part of the funnel and followed up with a phone call, to be booked into a Marketing School. They were also offered an information pack that they could sign up for and receive in the mail. 
[bot_catcher]